Gouvernance avec Aragon
Chez BLOKC, nous redéfinissons la gouvernance décentralisée en construisant un système de propositions DAO robuste et modulaire, alimenté de manière transparente par Aragon OSX. En tirant parti du cadre de pointe d'Aragon, nous donnons à notre communauté un processus de gouvernance transparent, évolutif et—surtout—axé sur la communauté. Il ne s'agit pas seulement de technologie ; il s'agit de créer un avenir où chaque voix de l'écosystème BLOKC compte.
Pourquoi Aragon ?
Aragon offre une boîte à outils puissante et flexible pour construire des DAO modulaires, nous permettant de créer un système de gouvernance qui s'adapte aux besoins évolutifs de notre écosystème. Grâce à l'infrastructure éprouvée d'Aragon, nous assurons une gouvernance sécurisée et autonome qui s'aligne sur les principes de la décentralisation.

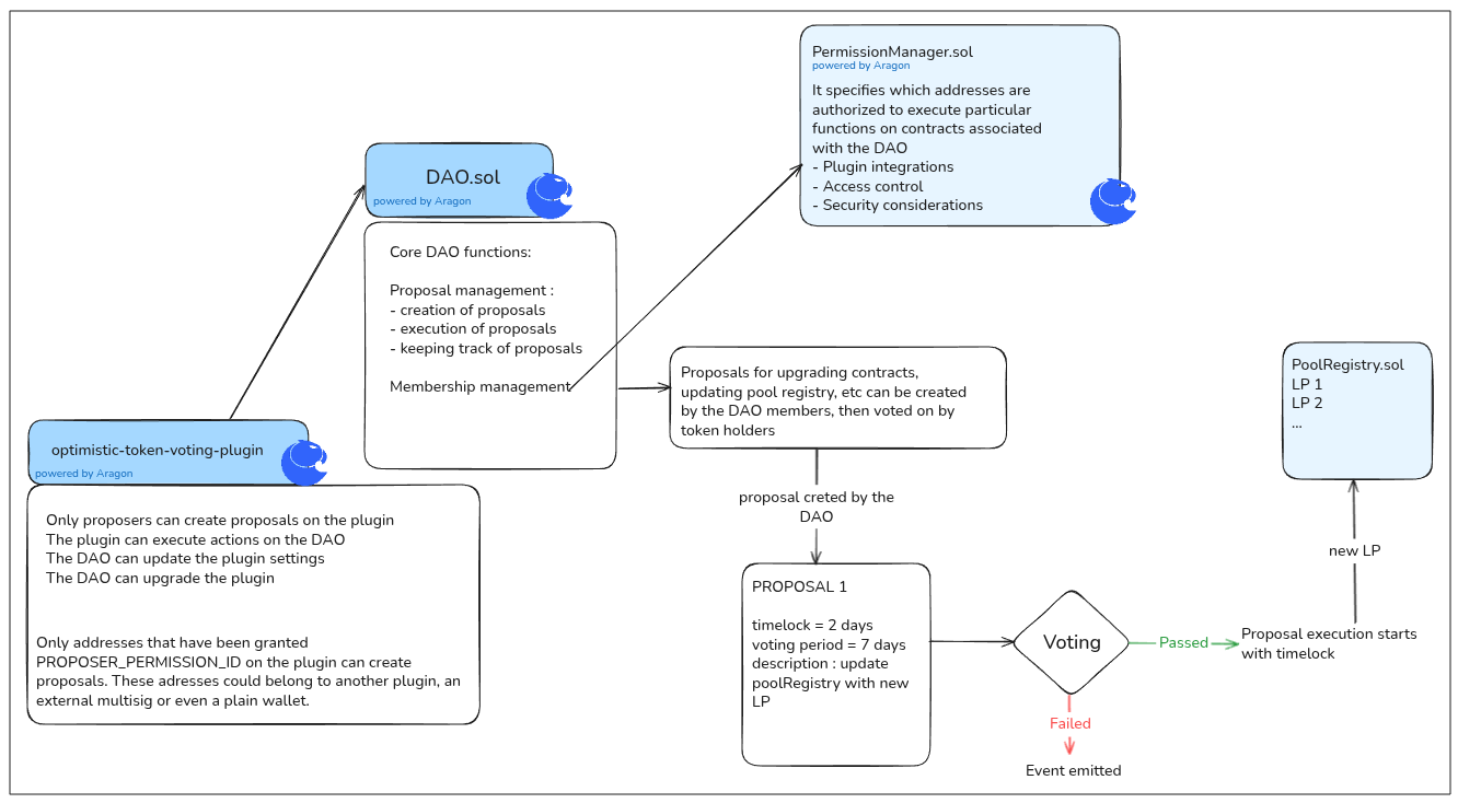
Le système de propositions BLOKC : Le pouvoir entre vos mains
Notre système de propositions est le cœur battant de l'écosystème BLOKC, conçu pour rendre la gouvernance simple mais percutante. Voici ce qu'il apporte :
- Mettez à jour les smart contracts facilement : Restez à la pointe de la DeFi avec des mises à jour fluides et sécurisées de nos protocoles.
- Ajoutez de nouveaux DEX et pools de liquidité : Développez les opportunités en intégrant facilement de nouveaux lieux d'échange et sources de liquidité.
- Décisions pilotées par la communauté : Chaque proposition, chaque vote reflète la volonté collective des membres de notre DAO.
Modulaire, évolutif et transparent
En nous associant à Aragon, nous préparons notre gouvernance pour l'avenir. Qu'il s'agisse d'intégrer de nouvelles solutions DeFi, d'améliorer l'efficacité du capital ou d'affiner les protocoles existants, notre système est conçu pour évoluer. Il est transparent, accessible et pensé pour mettre la communauté au premier plan—car chez BLOKC, la décentralisation n'est pas qu'un mot à la mode, c'est notre mission.
Rejoignez-nous pour révolutionner la gouvernance DAO avec une approche transparente, efficace et centrée sur la communauté.